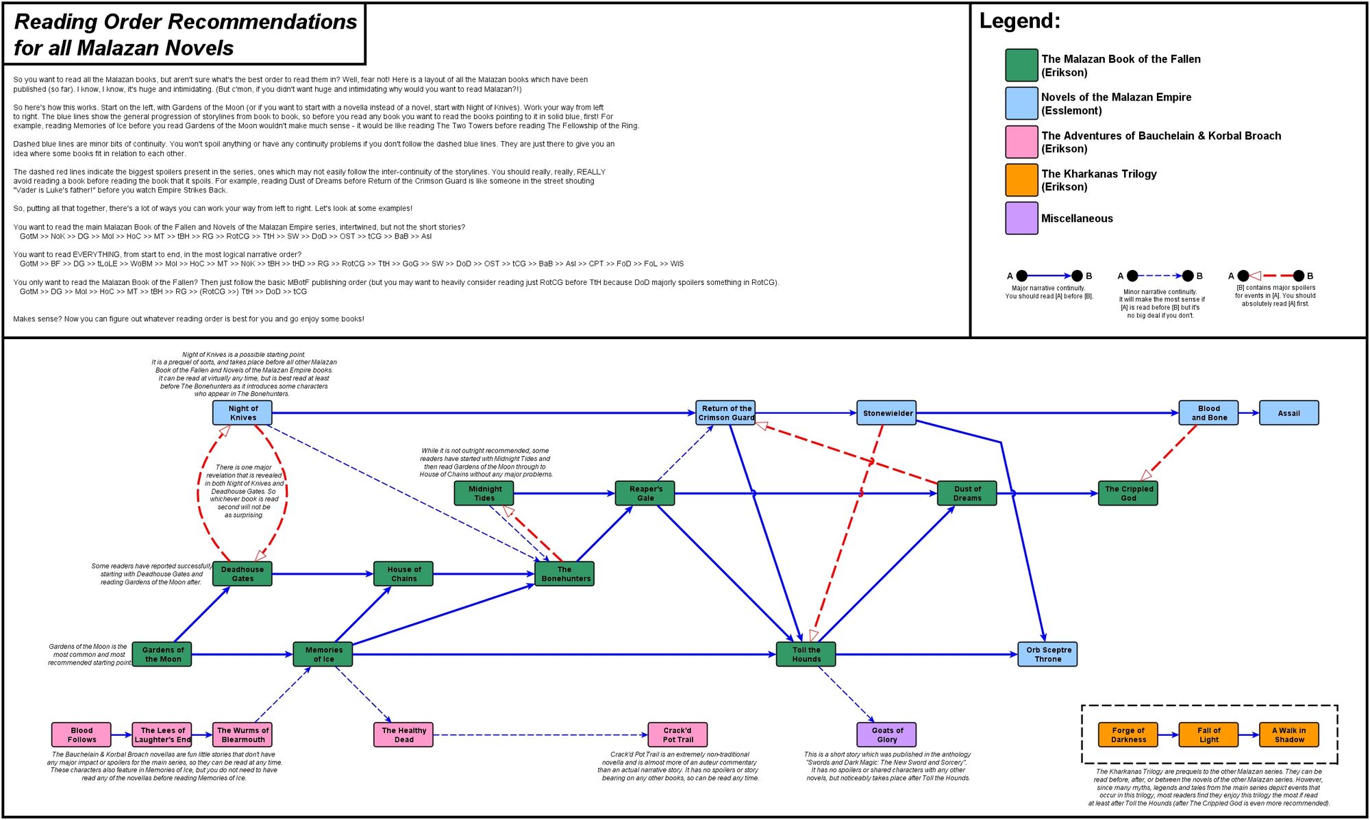
Malazan Reading Order
Malazan Reading Order - Discover the world of the malazan empire with the malazan book of the fallen reading order by publication and chronological order. Forge of darkness (the kharkanas trilogy #1, 2012) fall of. This page serves as a guideline to the order in which to read all of the novels, novellas and short stories of the malazan world. Reading malazan book of the fallen in published order: Several different options are listed. If you want to follow the tales of the malazan empire as they happened, here’s the chronological order of the malazan series. When a series is as extensive as malazan, it can be hard to know where to start. Here's a recommended reading order. Luckily, the authors have you covered.
If you want to follow the tales of the malazan empire as they happened, here’s the chronological order of the malazan series. Luckily, the authors have you covered. Discover the world of the malazan empire with the malazan book of the fallen reading order by publication and chronological order. When a series is as extensive as malazan, it can be hard to know where to start. Forge of darkness (the kharkanas trilogy #1, 2012) fall of. This page serves as a guideline to the order in which to read all of the novels, novellas and short stories of the malazan world. Several different options are listed. Reading malazan book of the fallen in published order: Here's a recommended reading order.
Discover the world of the malazan empire with the malazan book of the fallen reading order by publication and chronological order. When a series is as extensive as malazan, it can be hard to know where to start. Several different options are listed. Reading malazan book of the fallen in published order: Luckily, the authors have you covered. If you want to follow the tales of the malazan empire as they happened, here’s the chronological order of the malazan series. Forge of darkness (the kharkanas trilogy #1, 2012) fall of. This page serves as a guideline to the order in which to read all of the novels, novellas and short stories of the malazan world. Here's a recommended reading order.
Malazan Reading Order And Universe Introduction Aug 2020, 42 OFF
When a series is as extensive as malazan, it can be hard to know where to start. Luckily, the authors have you covered. Here's a recommended reading order. Discover the world of the malazan empire with the malazan book of the fallen reading order by publication and chronological order. If you want to follow the tales of the malazan empire.
Suggested reading order Malazan Wiki FANDOM powered by Wikia
Luckily, the authors have you covered. Several different options are listed. Discover the world of the malazan empire with the malazan book of the fallen reading order by publication and chronological order. Reading malazan book of the fallen in published order: When a series is as extensive as malazan, it can be hard to know where to start.
Malazan Reading Order And Universe Introduction Aug 2020, 42 OFF
Luckily, the authors have you covered. Discover the world of the malazan empire with the malazan book of the fallen reading order by publication and chronological order. Reading malazan book of the fallen in published order: When a series is as extensive as malazan, it can be hard to know where to start. Forge of darkness (the kharkanas trilogy #1,.
The definitive Malazan reading order Destructoid
Forge of darkness (the kharkanas trilogy #1, 2012) fall of. When a series is as extensive as malazan, it can be hard to know where to start. Discover the world of the malazan empire with the malazan book of the fallen reading order by publication and chronological order. Several different options are listed. Reading malazan book of the fallen in.
Malazan Book of the Fallen Reading Order
This page serves as a guideline to the order in which to read all of the novels, novellas and short stories of the malazan world. Luckily, the authors have you covered. When a series is as extensive as malazan, it can be hard to know where to start. If you want to follow the tales of the malazan empire as.
Suggested reading order Malazan Wiki Fandom
Here's a recommended reading order. This page serves as a guideline to the order in which to read all of the novels, novellas and short stories of the malazan world. Luckily, the authors have you covered. Reading malazan book of the fallen in published order: Several different options are listed.
Malazan Reading Order And Universe Introduction Aug 2020, 42 OFF
Reading malazan book of the fallen in published order: Discover the world of the malazan empire with the malazan book of the fallen reading order by publication and chronological order. Forge of darkness (the kharkanas trilogy #1, 2012) fall of. Luckily, the authors have you covered. When a series is as extensive as malazan, it can be hard to know.
Malazan Reading Order 2024 Guide to Malazan Book of the Fallen Series
Reading malazan book of the fallen in published order: Discover the world of the malazan empire with the malazan book of the fallen reading order by publication and chronological order. This page serves as a guideline to the order in which to read all of the novels, novellas and short stories of the malazan world. Here's a recommended reading order..
Malazan Reading Order All Timelines
Reading malazan book of the fallen in published order: Discover the world of the malazan empire with the malazan book of the fallen reading order by publication and chronological order. Several different options are listed. If you want to follow the tales of the malazan empire as they happened, here’s the chronological order of the malazan series. When a series.
Malazan Book of the Fallen reading order Erikson's books
Forge of darkness (the kharkanas trilogy #1, 2012) fall of. When a series is as extensive as malazan, it can be hard to know where to start. Reading malazan book of the fallen in published order: This page serves as a guideline to the order in which to read all of the novels, novellas and short stories of the malazan.
Discover The World Of The Malazan Empire With The Malazan Book Of The Fallen Reading Order By Publication And Chronological Order.
Reading malazan book of the fallen in published order: Forge of darkness (the kharkanas trilogy #1, 2012) fall of. Luckily, the authors have you covered. If you want to follow the tales of the malazan empire as they happened, here’s the chronological order of the malazan series.
When A Series Is As Extensive As Malazan, It Can Be Hard To Know Where To Start.
This page serves as a guideline to the order in which to read all of the novels, novellas and short stories of the malazan world. Several different options are listed. Here's a recommended reading order.









